x402协议:开启微支付时代的新篇章
原文标题:x402 solves the original sin of the internet: ads
原文作者: @_0xaryan
原文编译:Peggy,BlockBeats
编者按:在互联网时代,内容只能靠注意力经济维系。然而,随着 AI 代理成为主要信息消费者,广告模式将崩塌,而区块链让「按次计价」的微支付成为可能。
x402 由此被视为新范式:为代理与内容方提供统一的链上支付接口,让数据交换重新回归交易逻辑,而非注意力攫取。
互联网的「原罪」
几十年来,在线广告一直是互联网赖以生存的唯一方式。
所有人都在争夺注意力。为了做到这一点,公司会收集关于你的所有可能数据,建立用户画像,然后向你展示广告。

在互联网世界,这一单一的商业模式支撑了一个如今规模达数万亿美元的市场。
其实金融机制自互联网诞生之初就已存在:与支付提供商合作;在网站上设置付费墙;或者展示广告。
但微支付(小于 1 美元)在经济上一直不可行——因为 Visa/Mastercard 每笔交易收取约 2% + 0.10 美元手续费。
因此,广告成为唯一可行的模式:用户可以免费访问大量内容;广告商能精准触达潜在客户;内容发布者能获得收益。这是一个对各方都有利的平衡。
智能代理时代
代理(agents)正逐渐成为内容的主要消费者,而非人类本身。它们作为「中间件」,取代人类执行信息读取与交互。
结果是:广告商无法再直接定位「人类」;广告经济体系将随之崩塌。
未来,代理要么「窃取」(爬取)内容,要么「购买」内容。API(应用程序接口)将取代传统浏览器,成为互联网的默认通信方式。

用户路径
然而,爬取内容在经济上是不可持续的,因此内容发布者将转向对访问内容收取微支付费用,而代理则需要一种可行的支付方式。
数十年来,微支付都无法实现——直到区块链出现。
像 @solana 这样的区块链,使大规模低成本微支付成为可能,而不会「剥削用户」。
x402 的出现
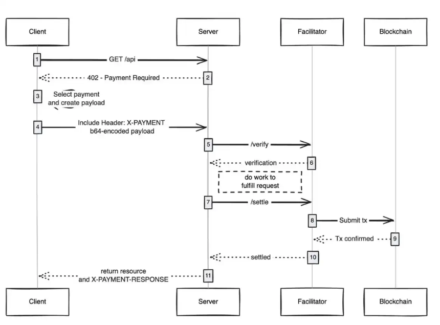
x402 是基于 HTTP 402 状态码(「需要支付」)概念构建的标准,它为:消费者支付内容、发布者收取费用,提供统一的接口,且无需中介(如 Visa/Mastercard)。
这使「代理化微支付」成为现实。

来源:payai.network
任意客户端(无论是代理还是浏览器)发送内容访问请求,内容主机返回一条「支付请求」,客户端完成支付后即可解锁内容。
这为「代理互联网」开启了全新的经济形态。
潜在应用场景
1. 无 Gas 用户体验(Gasless UX)
x402 能让用户在任意网络上实现免 Gas 交易,只需在钱包中持有资产。
2. x402 浏览器
有人应基于 Chromium 分支开发 x402 原生浏览器。
@brave 最适合这么做:它在加密圈已有良好口碑,内置钱包且默认支持 IPFS。
3. 链上市集(Onchain Bazaars)
传统市场的发现机制存在壁垒。
@CoinbaseDev 通过「Bazaar(意为市场)」部分解决了这个问题,但这些市集依然是链下维护的。
可以构建一个链上目录,让任何人都能列出自己出售的内容(API、newsletter、电子书等),
并在目录中嵌入评分系统,类似 OpenRouter 对模型的排序方式。
4. 广告跳过支付(Skip Ads)
在 x402 普及前,可以引入「付费跳广告」功能作为过渡。
用户设定每日支出上限,进入 YouTube 时,x402 浏览器自动帮你跳过广告,并将费用支付给广告商。
每当看到一个简单的技术能催生新的经济体系,我都感到震撼。
x402 正是这样的技术之一。
如果你在这个领域构建产品,无论是卖方还是买方,联系我吧——我们正在为你们打造一些新东西。
免责声明:
1.资讯内容不构成投资建议,投资者应独立决策并自行承担风险
2.本文版权归属原作所有,仅代表作者本人观点,不代币币情的观点或立场
 快讯
    快讯