x402:重塑互联网经济,终结广告主导时代
文章作者:0xaryan 文章编译:Block unicorn
几十年来,在线广告一直是维持互联网运转的核心模式。
为了争夺用户注意力,企业通过收集大量个人数据,构建用户画像,并以此精准投放广告。

代理网络与广告经济的困境
这种单一的广告模式支撑起了一个价值数万亿美元的市场。
然而,随着技术的发展,传统的广告经济正面临挑战:
-
代理(AI或自动化工具)逐渐取代人类成为内容的主要消费者。
-
广告商难以再针对真实用户投放广告,导致广告经济可能崩溃。
-
代理开始通过抓取或购买的方式获取内容,而传统浏览器模式逐渐被API通信取代。

小额支付的崛起
对于内容发布者而言,依赖代理抓取内容在经济上并不可持续。因此,转向小额支付成为必然选择。
区块链技术的出现为小额支付提供了可行性。例如,Solana等区块链平台能够实现高效、低成本的大规模小额支付,同时避免对用户的过度剥削。
x402 是基于 402 标准开发的一种协议,旨在创建一个统一的接口,用于:
-
消费者为内容付费
-
发布者收取内容费用
-
无需中间人(如 Visa/Mastercard 等支付平台)
这一协议使代理小额支付成为可能,从而为互联网开启了一种全新的经济模式。

来源:payai.network
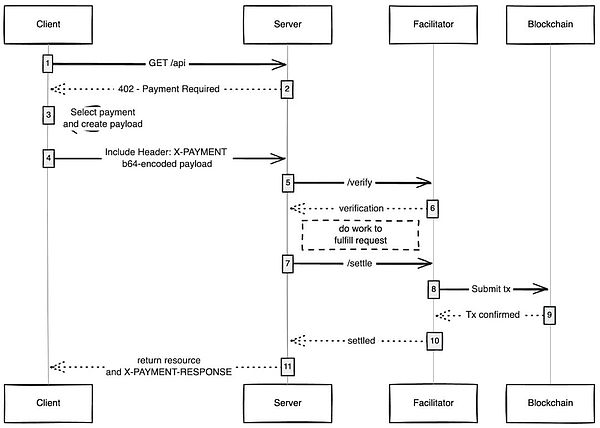
具体流程如下:客户端(代理或浏览器)发送访问请求,内容主机响应并要求支付费用,客户端完成支付后即可获得内容访问权限。
值得关注的用例包括:
-
无 gas 用户体验:x402 可以让用户在任何区块链网络上进行交易时无需支付 gas 费,只需在钱包中持有相应资产即可。
-
x402 浏览器:可以基于 Chromium 开发一款内置 x402 协议的浏览器。Brave 浏览器是一个理想的选择,因其在加密货币领域的良好声誉以及对 IPFS 的默认支持。
-
链上集市:通过创建一个链上目录,任何人都可以添加自己出售的内容(如 API、新闻通讯、书籍等),并嵌入评分系统,类似于 OpenRouter 对模型的处理方式。
-
跳过广告:用户可以通过小额支付跳过广告。例如,设置每日支出限额后,x402 浏览器会自动为用户跳过 YouTube 广告并向广告商付款。
简单技术往往能带来深远变革,x402 正是这样一项开创性的技术,它不仅解决了互联网长期以来依赖广告的问题,还为未来数字经济开辟了新的可能性。
免责声明:
1.资讯内容不构成投资建议,投资者应独立决策并自行承担风险
2.本文版权归属原作所有,仅代表作者本人观点,不代币币情的观点或立场
首页
快讯