从0到1:在Gonka上部署你的第一个AI应用
引言
仅需30分钟,一个能够无限生成练习题、实时智能批改的西班牙语AI助手便成功上线。它的后端并非运行在昂贵的中心云上,而是完全依托于Gonka这个新兴的去中心化AI计算网络。以下是完整的实战记录、核心代码与在线Demo。
去中心化AI计算的新范式
Gonka 是一个基于工作量证明的AI计算网络,通过在经过验证的硬件提供商之间实现类OpenAI推理任务的负载均衡,构建了一个全新的去中心化AI服务生态。Gonka网络采用GNK代币进行支付激励,并通过随机抽查机制有效防范欺诈行为。对于开发者而言,只要掌握OpenAI API的调用方式,就能快速接入Gonka网络部署应用。
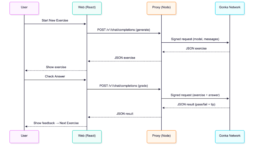
实战案例:智能西班牙语学习应用
我们将构建一个持续生成个性化练习的西班牙语学习应用。想象这样一个使用场景:
- 用户点击"开始新练习"后,AI生成包含单个空白处的完形填空句子
- 用户输入答案并点击"检查",AI立即给出评分和个性化解析
- 系统自动进入下一个练习,形成沉浸式学习循环
在线演示:carrera.gonka.ai

技术架构解析
应用采用经典的前后端分离架构:
- React前端:基于Vite构建,完全兼容OpenAI接口标准
- Node代理层:仅50行核心代码,负责请求签名和转发
与传统OpenAI集成的唯一区别在于增加了服务端签名环节,这确保了密钥安全,其他所有操作都保持与标准OpenAI聊天补全调用一致。

快速开始指南
环境要求:Node.js 20+
克隆代码库
git clone git@github.com:product-science/carrera.git
cd carrera
创建 Gonka 账户并设置环境变量
# 使用 inferenced CLI 创建账户
# 查看快速入门文档了解 CLI 下载方式:
# https://gonka.ai/developer/quickstart/#2-create-an-account
# ACCOUNT_NAME 可为任意本地唯一名称,作为账户密钥对的可读标识
ACCOUNT_NAME="carrera-quickstart"
NODE_URL=http://node2.gonka.ai:8000
inferenced create-client "$ACCOUNT_NAME" \
--node-address "$NODE_URL"
# 导出私钥(仅限服务端使用)
export GONKA_PRIVATE_KEY=$(inferenced keys export "$ACCOUNT_NAME" --unarmored-hex --unsafe)
启动代理服务
cd gonka-proxy
npm install && npm run build
NODE_URL=http://node2.gonka.ai:8000 ALLOWED_ORIGINS=http://localhost:5173 PORT=8080 npm start
健康检查
curl http://localhost:8080/healthz
# 预期返回:{"ok":true,"ready":true}
运行前端应用
cd web
npm install
VITE_DEFAULT_API_BASE_URL=http://localhost:8080/v1 npm run dev
在应用中打开"设置"→基础 URL 已预填。选择模型(例如 Qwen/Qwen3-235B-A22B-Instruct-2507-FP8,可访问 https://node1.gonka.ai:8443/api/v1/models 查看当前可用模型列表),点击"测试连接"。
核心技术实现
Gonka 代理服务是与 Gonka 集成的核心。代理服务使用密钥对请求进行签名,然后将类 OpenAI 调用转发至网络。开发者为自己的应用部署此类代理后,即可开始在 Gonka 上处理推理任务。实际使用时建议添加身份验证机制,确保仅授权用户可请求推理。
代理服务使用的环境变量:
// gonka-proxy/src/env.ts
export const env = {
PORT: num("PORT", 8080),
GONKA_PRIVATE_KEY: str("GONKA_PRIVATE_KEY"),
NODE_URL: str("NODE_URL"),
ALLOWED_ORIGINS: (process.env.ALLOWED_ORIGINS ?? "*")
.split(",")
.map((s) => s.trim())
.filter(Boolean),
};
使用 Gonka OpenAI TypeScript SDK (gonka-openai) 创建客户端(Go 和 Python 版本也已提供,更多语言支持持续更新中,请关注代码库):
// gonka-proxy/src/gonka.ts
import { GonkaOpenAI, resolveEndpoints } from "gonka-openai";
import { env } from "./env";
export async function createGonkaClient() {
const endpoints = await resolveEndpoints({ sourceUrl: env.NODE_URL });
return new GonkaOpenAI({ gonkaPrivateKey: env.GONKA_PRIVATE_KEY, endpoints });
}
暴露兼容 OpenAI 的聊天补全端点 (/v1/chat/completions):
// gonka-proxy/src/server.ts
app.get("/healthz", (_req, res) => res.json({ ok: true, ready }));
app.post("/v1/chat/completions", async (req, res) => {
if (!ready || !client) return res.status(503).json({ error: { message: "代理未就绪" } });
const body = req.body as ChatCompletionRequest;
if (!body || !body.model || !Array.isArray(body.messages)) {
return res.status(400).json({ error: { message: "必须提供 'model' 和 'messages' 参数" } });
}
try {
const streamRequested = Boolean(body.stream);
const { stream: _ignored, ...rest } = body;
if (!streamRequested) {
const response = await client.chat.completions.create({ ...rest, stream: false });
return res.status(200).json(response);
}
// …
server.ts 中还包含了流式传输(SSE)的透传支持,开发者可以在支持流式处理的客户端中通过设置 stream: true 来启用。Gonka 还提供了 Dockerfile 确保可复现的构建和便捷的部署:
# gonka-proxy/Dockerfile
# ---- 构建阶段 ----
FROM node:20-alpine AS build
WORKDIR /app
COPY package*.json tsconfig.json ./
COPY src ./src
RUN npm ci && npm run build
# ---- 运行阶段 ----
FROM node:20-alpine
WORKDIR /app
ENV NODE_ENV=production
COPY --from=build /app/package*.json ./
RUN npm ci --omit=dev
COPY --from=build /app/dist ./dist
EXPOSE 8080
CMD ["node", "dist/server.js"]
技术解析:前端(供应商无关设计)
React 应用始终保持与 OpenAI 的兼容性,无需了解 Gonka 的具体实现细节。它只需调用类 OpenAI 端点并渲染前述的练习循环界面。
所有后端交互均在 web/src/llmClient.ts 中完成,其中对聊天补全端点发起单次调用:
// web/src/llmClient.ts
const url = `${s.baseUrl.replace(/\/+$/, "")}/chat/completions`;
const headers: Record<string, string> = { "Content-Type": "application/json" };
if (s.apiKey) headers.Authorization = `Bearer ${s.apiKey}`; // 可选参数
const res = await fetch(url, {
method: "POST",
headers,
body: JSON.stringify({ model: s.model, messages, temperature }),
signal,
});
if (!res.ok) {
const body = await res.text().catch(() => "");
throw new Error(`LLM 错误 ${res.status}: ${body}`);
}
const data = await res.json();
const text = data?.choices?.[0]?.message?.content ?? "";
return { text, raw: data };
要指定 API 服务提供商,只需在顶部的"设置"弹窗中配置基础 URL,也可以在此设置模型,默认使用 Qwen/Qwen3-235B-A22B-Instruct-2507-FP8。如需在无网络环境下进行本地测试,可将基础 URL 设为 mock:;实际调用时则设置为开发者的代理地址(快速开始中已预填):
// web/src/settings.ts
export function getDefaultSettings(): Settings {
const prodBase = (import.meta as any).env?.VITE_DEFAULT_API_BASE_URL || "";
const baseUrlDefault = prodBase || "mock:";
return { baseUrl: baseUrlDefault, apiKey: "", model: "Qwen/Qwen3-235B-A22B-Instruct-2507-FP8" };
}
应用的提示与评分机制
我们使用两种提示模板:
生成提示:"你是一名西班牙语老师...仅输出严格 JSON 格式...生成包含恰好一个空白(____)的完形填空句子,需包含答案、说明和难度等级"
评分提示:"你是一名批改作业的西班牙语老师...输出严格 JSON 格式,包含通过/未通过状态和解析说明"
生成流程的示例代码段:
// web/src/App.tsx
const sys: ChatMsg = {
role: "system",
content: `你是一名设计互动练习的西班牙语老师。
仅输出严格 JSON 格式(无说明文本,无代码标记)。对象必须包含以下键:
{
"type": "cloze",
"text": "<包含恰好一个用 ____ 标记的空白处的西班牙语句子>",
"answer": "<空白处的唯一正确答案>",
"instructions": "<清晰的说明>",
"difficulty": "beginner|intermediate|advanced"
}
内容规范:
- 使用自然的生活场景
- 仅保留一个空白(在句子中精确使用 ____ 标记)
- 句子长度控制在 8-20 个单词
- 句子部分仅使用西班牙语,说明部分可使用英语
- 多样化练习重点:ser/estar、过去时与未完成时、虚拟语气、por/para、一致性、常用介词、核心词汇`
};
我们添加了几个少样本示例帮助模型理解输出格式,然后解析 JSON 并渲染练习。评分环节同样采用严格的 JSON 模式输出通过/未通过结果及简要解析。
解析机制具备容错性——会自动清理代码标记并在需要时提取首个 JSON 数据块:
// web/src/App.tsx
// 容错 JSON 提取器,适配可能包含说明文本或代码标记的模型输出
function extractJsonObject<TExpected>(raw: string): TExpected {
const trimmed = String(raw ?? "").trim();
const fence = trimmed.match(/```(?:json)?\s*([\s\S]*?)\s*```/i);
const candidate = fence ? fence[1] : trimmed;
const tryParse = (s: string) => {
try {
return JSON.parse(s) as TExpected;
} catch {
return undefined;
}
};
const direct = tryParse(candidate);
if (direct) return direct;
const start = candidate.indexOf("{");
const end = candidate.lastIndexOf("}");
if (start !== -1 && end !== -1 && end > start) {
const block = candidate.slice(start, end + 1);
const parsed = tryParse(block);
if (parsed) return parsed;
}
throw new Error("无法从模型响应中解析 JSON");
}
对开发者的后续建议:
• 添加自定义练习类型和评分规则
• 启用流式 UI(代理已支持 SSE)
• 为 Gonka 代理添加身份验证和速率限制
• 将代理部署至开发者的基础设施,并为 Web 应用构建时设置 VITE_DEFAULT_API_BASE_URL
总结与展望
为什么选择Gonka?
- 成本优势:相比传统云服务,去中心化计算显著降低推理成本
- 隐私保护:请求通过代理签名,密钥永不暴露
- 兼容性:完全兼容OpenAI生态,迁移成本极低
- 可靠性:分布式网络确保服务高可用性
Gonka为AI开发者提供了通往去中心化计算时代的平滑过渡方案。通过本文介绍的集成方式,开发者能够在保持现有开发习惯的同时,享受去中心化网络带来的成本优势和技术红利。随着去中心化AI基础设施的不断完善,这种开发模式有望成为下一代AI应用的标准实践。同时,Gonka也将上线更多实用功能,并和开发者一同探索更多AI应用场景,包括但不限于智能教育应用、内容生成平台、个性化推荐系统、自动化客服解决方案等。
原文链接:https://what-is-gonka.hashnode.dev/build-a-productionready-ai-app-on-gonka-endtoend-guide
关于Gonka.ai
Gonka 是一个旨在提供高效 AI 算力的去中心化网络,其设计目标是最大限度地利用全球 GPU 算力,完成有意义的 AI 工作负载。通过消除中心化守门人,Gonka 为开发者和研究人员提供了无需许可的算力资源访问,同时通过其原生代币 GNK 奖励所有参与者。
Gonka 由美国 AI 开发商 Product Science Inc. 孵化。该公司由 Web 2 行业资深人士、前 Snap Inc. 核心产品总监 Libermans 兄妹创立,并于 2023 年成功融资 1800 万美元,投资者包括 OpenAI 投资方 Coatue Management、Solana 投资方 Slow Ventures、K 5、Insight and Benchmark 合伙人等。项目的早期贡献者包括 6 blocks、Hard Yaka、Gcore 和 Bitfury 等 Web 2-Web 3 领域的知名领军企业。
官网 | Github | X | Discord | 白皮书 | 经济模型 | 用户手册
免责声明:
1.资讯内容不构成投资建议,投资者应独立决策并自行承担风险
2.本文版权归属原作所有,仅代表作者本人观点,不代币币情的观点或立场
首页
快讯